My Portfolio
Projects Blog About
Infrastructure Deployment on AWS
Infrastructure Deployment on AWS

This project demonstrates the use of Terraform and Ansible to automate the deployment of infrastructure on AWS.

TerraformAnsibleAWSDjangoPostgreSQL

Peering a bunch of AWS VPCs
Peering a bunch of AWS VPCs

The project demonstrates how to using Terraform dynamically create multiple VPCs and subnets, and establish peering connections between the VPCs in a each-to-each manner.

TerraformAWS

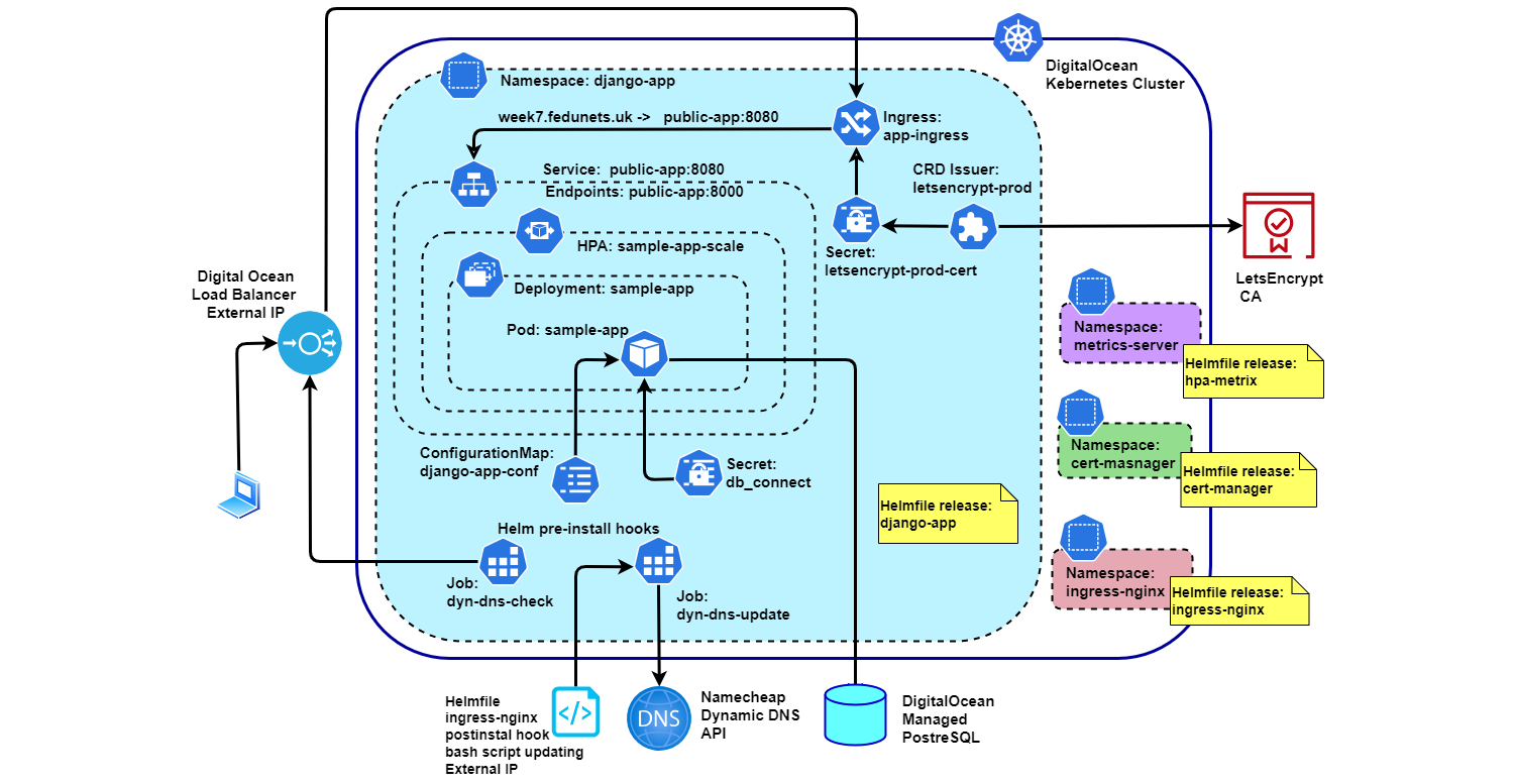
Django on Kubernetes with Helm and TLS Security
Django on Kubernetes with Helm and TLS Security

As part of technological evolution of my skills, I embarked on a project to leverage Kubernetes for container orchestration, ensuring scalability and robust management of a new web application in the cloud.

KubernetesHelmHelmfileSOPSLet'sencryptDigitalOcean

Optimizing DevOps Workflow with GitLab
Optimizing DevOps Workflow with GitLab

The project focusing on automating and optimizing development and deployment processes. Key compentencies include containerization, CI/CD, and IaC.

TerraformDocker ComposeGitLabMinioSonarQube

Terraform-Driven Automation of Google Workspace with AI Assistance
Terraform-Driven Automation of Google Workspace with AI Assistance

Utilizing various AI tools for implementing a Terraform configuration the project showcases an approach to automating Google Workspace setups.

TerraformSOPSGoogle WorkspaceChatGPTGithub Copilot

with by Dmitry Fedunets
theme portfolYOU